XSD (XML Schema Definition) is a recommendation of the World Wide Web Consortium (W3C) that specifies how to formally describe the elements in an Extensible Markup Language (XML) document.
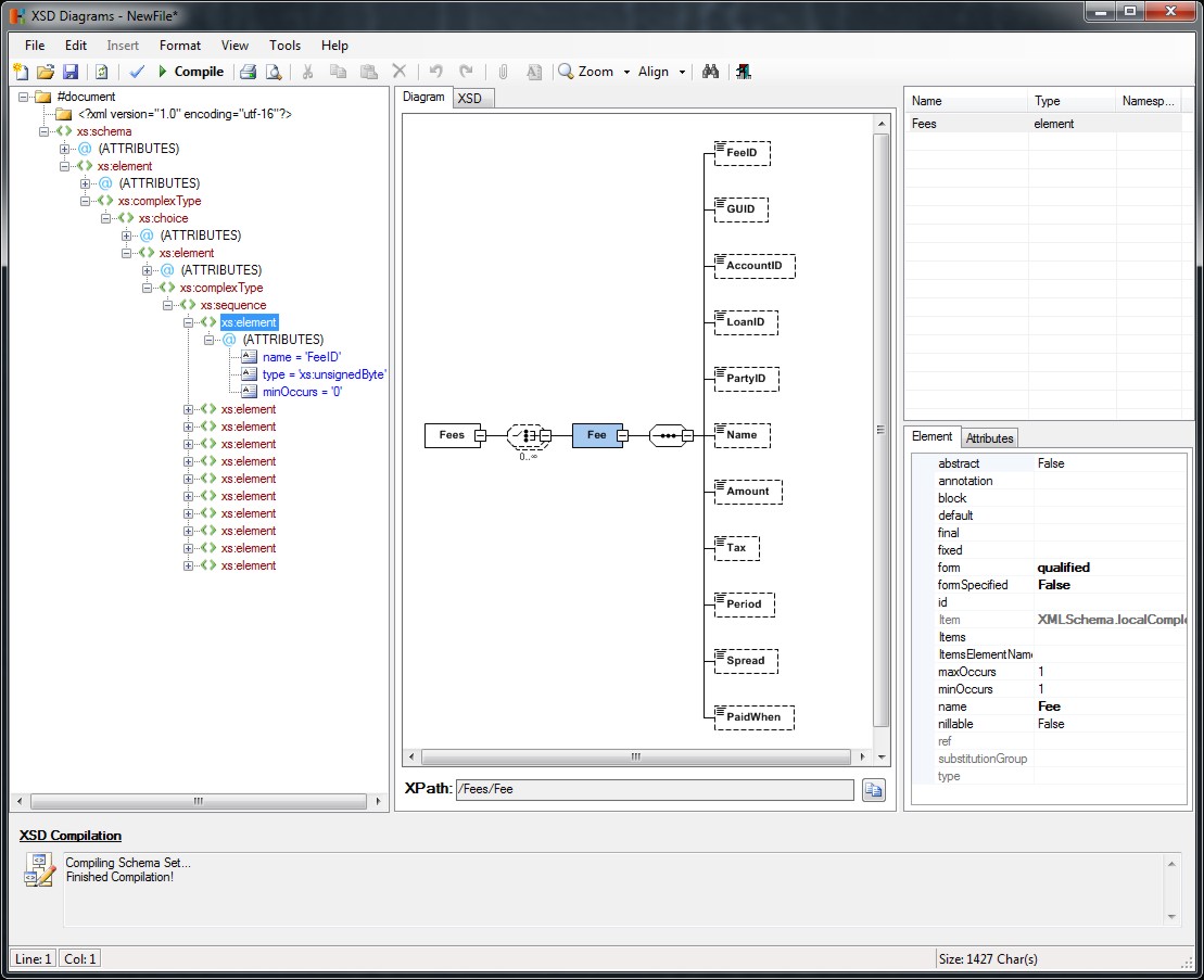
XSD Diagrams are a visual representation of the XSD (XML Schema Definition). The Diagrams allow navigation of the Data Schema expanding out elements and generating XPath expressions.

The XPath expression for the current element is shown in the XPath navigation bar. Elements can also be navigated using the navigation buttons.
The language is based on the XQuery and XPath Data Model (XDM) which uses a tree-structured model of the information content of an XML document.
